Konfigurationshinweise
Die Konfiguration des ZETA-Guard umfasst eine Vielzahl von Punkten, die wir hier übergreifend darstellen, um das Verständnis der Umsetzung zu erleichtern.
Inhaltsverzeichnis
Request-Routing
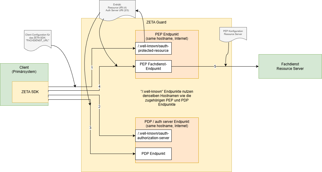
Der Client nutzt grundsätzlich vier Endpunkte am ZETA-Guard, die sich auf zwei Hostnamen verteilen.
Die Hinweise hier dienen dazu die Abhängigkeiten zwischen den verschiedenen Konfigurationen darzustellen und eine korrekte Konfiguration zu unterstützen.
Abstrakte Sicht
Die Vier Endpunkte sind:
- Well-known-Datei des PEP
- PEP Endpunkt für Zugriffe auf den Fachdienst (inkl.
/ASLPfad) - Well-known-Datei des PDP
- PDP Endpunkte für Nonce, Token, Registrierung etc.
Das folgende Diagram zeigt eine Übersicht.

Hierbei ist zu beachten, dass der Client (das SDK) mit einer einzigen URL beginnen, der Fachdienst-URL. Durch Ersatz des Pfades der Fachdienst-URL durch den Pfad der Well-Known-Datei wird diese gefunden.
In der Well-Known-Datei des PEP steht dann wiederum die URL des Authorization Servers. Dessen Well-Known-Datei wird gefunden, in dem der Hostname der URL des Authorization Servers mit dem Well-known-Pfad ergänzt wird. Dort finden sich dann die URLs der verschiedenen Endpunkte (nonce, token, …)
Konkrete Konfiguration
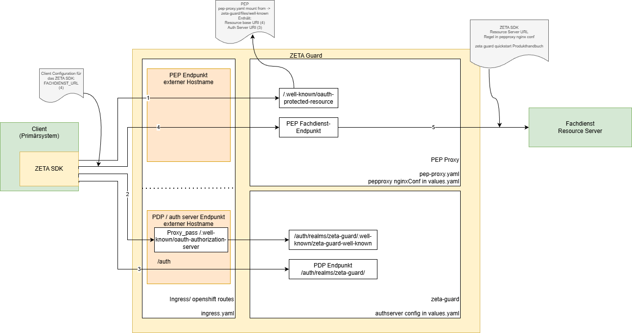
Das folgende Diagram zeigt, wie die Konfiguration des ZETA-Guard umgesetzt werden kann, um in Produktion mit den beiden Hostnamen die vier Endpunkte aufzubauen.
Das folgende Diagram zeigt einen Ingress, der die beiden Hostnamen abbildet, und die verschiedenen Pfade auf die Endpunkte des PEP und PDP routet. Die weißen Boxen sind dabei konkrete Komponenten bzw. Deployments im kubernetes, die hell-orangen Boxen fassen die beiden (externen) Hostnamen zusammen, die geroutet werden müssen. In den Komponenten sind dabei die wesentlichen Konfigurationsdateien genannt, mit denen die Konfiguration durchgeführt wird.
In einem OpenShift-Umfeld wird der Ingress mit TLS-Konfiguration verwendet; der OpenShift-Ingress-to-Route-Controller erzeugt daraus automatisch edge-terminated Routes ( siehe OpenShift-Kompatibilität).

Für ein Testsystem kann zusätzlich der testdriver mit genutzt werden, der nur für Testsysteme (optional) vorgesehen ist. In Produktion darf dieser nicht installiert werden.

Die Komplikation die sich hier ergibt, ist dass die Well-known-Datei des keycloak (PDP) nicht unter dem Root-Pfad zu finden ist, sondern in einem Unterpfad, welcher durch den Ingress umgesetzt wird.
Auslieferungsstand
In der aktuellen Version sieht die Installation die Nutzung des ZETA-Guard unter einem einzigen Hostnamen vor.

Hierbei ist zu beachten, dass der Ingress
- die Pfade unter
/proxyauf den testdriver routet; dieser schneidet den Pfad/proxybei der Weiterleitung an den PEP ab. - die Pfade unter
/authauf den keycloak routet - alle anderen Pfade auf das PEP Modul routet, welcher diese dann entsprechend der Konfiguration zum Fachdienst weiterleitet. Hinweis: In den Konfigurationsbeispielen, auf die auch der testdriver abgestimmt ist, betrifft dies insb. die Pfade unter
/pep. Diese werden zum Fachdienst durch das PEP Modul geroutet; bei der Weiterleitung wird dort der Pfad/pepabgeschnitten. - der PEP http-proxy dann die Pfad-Umsetzung für die Well-Known-Datei des Auth-Servers vornimmt. Dies wird sich in späteren Releases noch ändern und in den Ingress wandern.
Ein Aufruf durch den Test erfolgt dann wie folgt (anhand des VSDM als Beispiel):
- Client ruft
https://<testdriver-host>/proxy/vsdservice..... Dadurch wird der Testdriver, angesprochen. Dieser ruft dann in dieser Reihenfolge (unter der Annahme, dass kein Access Token vorhanden ist) die folgenden URLs auf, wobei derpep-hostaus der KonfigurationFACHDIENST_URLstammt: - Testdriver ruft
https://<pep-host>/.well-known/oauth-protected-resourcezum Lesen der oauth-protected-resource Well-Known auf. Diese Datei enthält die URL des Authorization Servers (des PDP). Daraus wird derpdp-hostgenommen, der im Folgenden genutzt wird: - Testdriver ruft
https://<pdp-host>/.well-known/oauth-authorization-serverzum Lesen der PDP well-known Datei. - Testdriver ruft mehrere Endpunkte unter
https://<pdp-host>/realm/...( nonce, registration, authentication, endpunkte siehe PEP .well-known Datei) - Testdriver ruft
<FACHDIENST_URL>/vsdservice....wobei dieFACHDIENST_URLdurch den Pfad des ursprünglichen Requests ergänzt wird. In dem hier gezeigten Fall besteht dieFACHDIENST_URLaushttps://<pep-host>/pep/, so dass am Ende der PEP-Endpunkt aufgerufen wird - PEP ruft den Fachdienst mit
<fachdienst-url>/vsdservice..., da der Pfad-Prefix/pepvom Ingress entfernt wird. Diefachdienst-urlwird dabei in der Konfiguration des pepproxy in den helm charts konfiguriert.