Wie Sie ZETA-Guard in einem Kubernetes-Cluster installieren und konfigurieren
Status: In Arbeit
Zielgruppe: Systemadministratoren der Anbieter
Inhalt: Beschreibung der erforderlichen Hardware und Software, mögliche Betriebssysteme und -Versionen, vorausgesetzte Software-Umgebung wie etwa Standardbibliotheken und Laufzeitsysteme. Erläuterung der Prozeduren zur Installation, außerdem zur Pflege (Updates) und De-Installation, bei kleinen Produkten eine Readme-Datei. Zielgruppe sind Administratoren beim Anwender, die die Software nicht zwangsläufig unmittelbar selbst nutzen müssen.
Inhaltsverzeichnis
- Überblick
- Voraussetzungen
- Überblick über die Konfiguration des ZETA Guard
- Vorgehen bei der Installation
- Übersicht zu den wichtigsten Konfigurationsparametern der einzelnen Komponenten
- 1. Ingress-Controller und Ingress konfigurieren
- 2. Egress konfigurieren
- 3. Management Service (ArgoCD) installieren und konfigurieren
- 4. Telemetriedaten Service (OpenTelemetry Collector) konfigurieren
- 5. Notification Service konfigurieren
- 6. Policy Decision Point konfigurieren
- 7. Policy Enforcement Point (nginx) konfigurieren
- 8. Servie Mesh konfigurieren
- Querschnittliche Konzepte
Überblick

Voraussetzungen
- ein Kubernetes-Cluster
- mindestens in Version 1.32 (entspr. OpenShift 4.19 oder neuer)
- TODO Versionen der Operatoren dokumentieren
- in dem sich Resource Server und Application Authorization Backend befinden
- mit einem Ingress-Controller
- mit Zugang zu einer anbietereigenen Container Registry
- für den Testbetrieb kann in Absprache mit der gematik direkt die Container Registry der gematik verwendet werden
- Persistent Volumes mit AccessMode
ReadWriteOncemüssen verfügbar sein - Netzwerkzugang zu diversen externen Diensten (siehe Egress konfigurieren)
- eine geeignete Imagesignaturprüfung z.B. via Kyverno (signierte Images kommen in späterem Meilenstein)
- mit Gateway API CRDs
- eine lokale, cachende OCI Registry
- alle Dienste aus der Liste der Abhängigkeiten unten
- einen OpenTelemetry-Collector
Optionale Voraussetzungen:
- Falls der ZETA eigene Ingress Controller nicht verwendet wird: ein geeigneter Ingress Controller
- Falls das ZETA eigene Service Mesh nicht verwendet wird: eine alternative Lösung die TLS Kommunikation der ZETA Komponenten untereinander sicherstellt
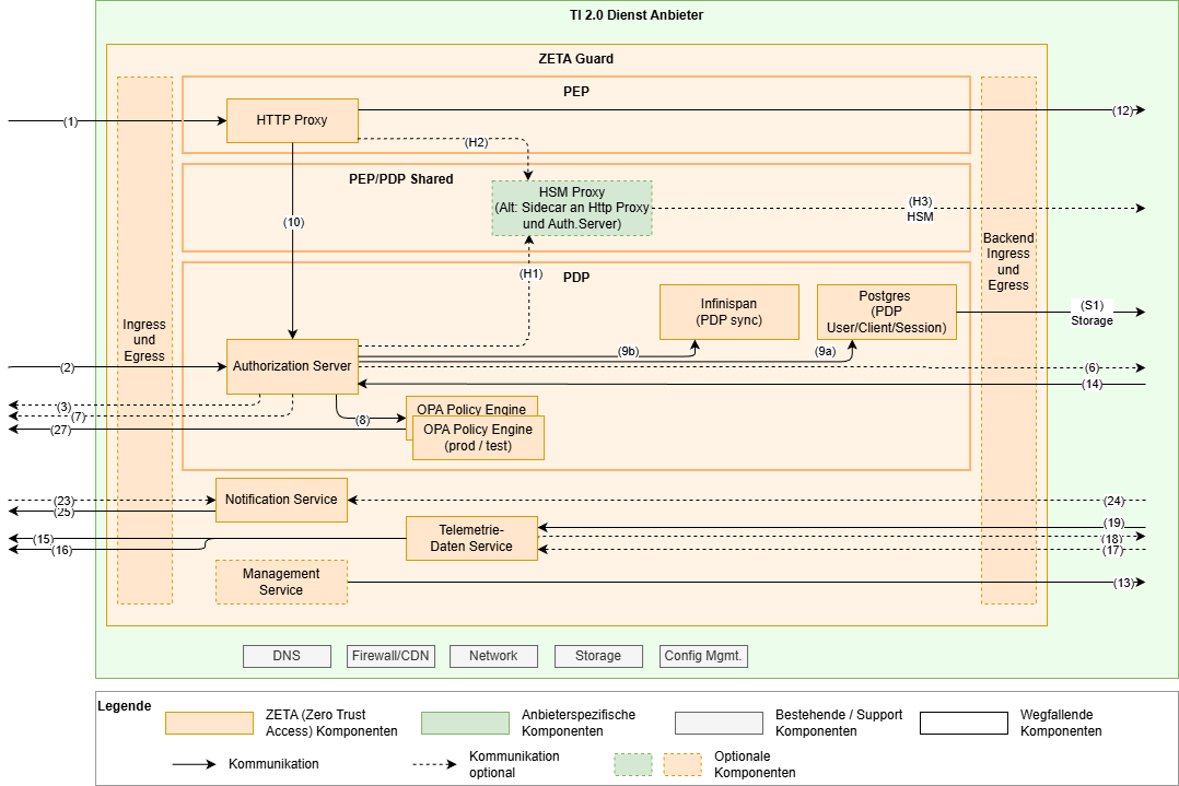
Überblick über die Konfiguration des ZETA Guard
Zentraler Dreh- und Angelpunkt der Konfiguration und auch Installation des ZETA Guard ist das ZETA Guard Helm Chart. Zusätzlich relevant sind die PDP Terraform Templates, welche für diverse Konfiguration des PDP relevant sind und in dieser Hinsicht das Helm Chart begleitet. Terraform kann dabei wahlweise mit Kubernetes-Backend (State im Cluster) oder im lokalen Modus (State auf der Festplatte, ohne dass Terraform selbst Cluster-Zugang benötigt) betrieben werden. Diese beiden Konfigurationswerkzeuge gehören praktisch mit zum ZETA Guard und werden ebenfalls in Updates des ZETA Guard gepflegt.
Nicht zu verwechseln mit den PDP Terraform Templates sind die optionalen Terraform Templates zum beispielhaften Aufsetzen eines geeigneten Kubernetes Clusters.
Empfehlungen für das Konfigurationsmanagement
- Bauen Sie ihr eigenes Helm Chart, welches das ZETA Guard Helm Chart als Subchart nutzt. So können Sie Anpassungen an Ihre eigenen Bedürfnisse und Infrastruktur konsistent managen.
- Setzen Sie einen CD Server in Verbindung mit einem Versionskontrollsystem für die Konfigurationsdateien ein (→ GitOps). Der ZETA Guard beinhaltet zukünftig als optionale Komponente einen ArgoCD.
Vorgehen bei der Installation
Letztlich besteht die Installation aus den 2 Schritten helm upgrade --install und terraform apply, wie im Quickstart beschrieben. Damit sind dann alle Komponenten des ZETA Guard installiert.
Im Folgenden soll auf die Konfiguration der einzelnen Komponenten etwas mehr im Detail eingegangen werden. Ergänzend dazu gibt es die Referenzdokumente.
Übersicht zu den wichtigsten Konfigurationsparametern der einzelnen Komponenten
1. Ingress-Controller und Ingress konfigurieren
In dem Cluster muss ein Ingress-Controller installiert sein und erlaubter Ingress definiert werden. Das ZETA-Guard-Helm-Chart beinhaltet einen optionalen Ingress-Controller (F5 nginx-ingress). Über den Value nginxIngressEnabled kann dieser ein- bzw. ausgeschaltet werden. Die Ingresses selbst können über ingressEnabled ein- bzw. ausgeschaltet werden.
Der eingesetzte Ingress-Controller muss die Kubernetes-APIs für Ingresses und Gateways unterstützen.
Die Verwaltung der TLS-Zertifikate obliegt dem Anbieter und erfolgt in der Regel über Kubernetes-Secrets oder eine HSM-Anbindung.
Bei Verwendung von mehreren ZETA-Guards in unterschiedlichen Namespaces ist es möglich, über Ingress-Classes die Ingress-Controller der jeweiligen Installationen voneinander zu isolieren. In jedem Namespace müssen die Values ingressClassName und nginx-ingress.controller.ingressClass.name auf denselben, Cluster-weit einzigartigen Namen gesetzt werden. Bei mehreren Namespace-spezifischen Ingress-Controllern sollte jeder Ingress-Class-Name den Namespace-Namen enthalten.
Für OpenShift-Umgebungen wird der OpenShift-Ingress-to-Route-Controller unterstützt. Dabei wird openshiftIngress.enabled auf true gesetzt, womit die Ingress-Ressourcen automatisch um TLS-Blöcke ergänzt werden. OpenShift erzeugt daraus edge-terminated Routes mit TLS-Redirect. Weitere Details finden sich unter OpenShift-Kompatibilität.
Rate Limit einrichten
Am Ingress ist es möglich ein Rate Limit einzurichten. Dazu müssen über den Helm Chart Value ingressMinionAnnotations Annotationen an den Ingress hinzugefügt werden. Die Semantik der Annotationen ist hier beschrieben.
Beispielhaft könnte ein Limit auf 20 Anfragen pro Sekunde über 10 Minuten die anhand der Client IP Adresse gemessen werden, wie folgt aussehen:
ingressMinionAnnotations:
nginx.org/limit-req-rate: "20r/s"
nginx.org/limit-req-key: "${binary_remote_addr}"
nginx.org/limit-req-zone-size: "10m"
Da dies stark anwendungsabhängig ist, ist standardmäßig kein RateLimit konfiguriert.
2. Egress konfigurieren
Der ausgehende Netzwerkverkehr der ZETA-Guard-Pods kann über optionale Kubernetes Network-Policies auf explizit freigegebene Ziele eingeschränkt werden. Das ZETA Guard Helm Chart stellt dafür vorkonfigurierte Egress-NetworkPolicies für alle ZETA-Guard-Pods bereit.
Die Aktivierung und IP-Konfiguration ist beschrieben in: Wie Sie Egress-NetworkPolicies konfigurieren
Bekannte, valide Egress-Ziele außerhalb des Clusters sind insbesondere:
- TI-Dienste
- OCSP-Responder der TI-TSL (d.h. der Responder im Internet, nicht im TI 1.0 Netz)
- TI-Monitoring (gematik Telemetriedaten-Empfänger, OTLP)
- TI-SIEM
- Federation Master
- Federated IDP bzw. Sektorale IdPs
- ZETA-spezifische TI-Dienste
- ZETA Artifact Registry (OPA-Bundles, Container-Images)
- ZETA PIP & Service
- anbietereigene Dienste
- Anbieter-interne Artifact Registry
- Dienstanbieter-Monitoring
- Dienstanbieter-SIEM
- weitere Dienste
- PoPP-Dienst
- Clientsystem Notification Service(s) – Apple Push Notifications, Firebase
- Email Confirmation-Code – Mailversand
3. Management Service (ArgoCD) installieren und konfigurieren
Die Verwendung des Management Service ist optional und das ZETA Guard Helm Chart beinhaltet einen optionalen Ingress Controller. Über die values kann dieser an- bzw. abgewählt werden (management_service.enabled: true).
- Kommt mit späterem Meilenstein
- Ggf. mit Zugang zur UI für Administratoren einrichten
Verwandte Dokumentation
4. Telemetriedaten Service (OpenTelemetry Collector) konfigurieren
ZETA-Guard umfasst mehrere OpenTelemetry-Collectoren, die Logs, Metriken und Traces aller ZETA-Guard-Komponenten empfangen bzw. einsammeln. Es gibt einen zentralen Collector – das Telemetry-Gateway – das die gesammelte Telemetrie von ZETA-Guard und Resource Server verarbeitet und an die Monitoring- und SIEM-Dienste der TI weiterleitet.
Sie müssen die Verbindung vom Resource Server zum Telemetry-Gateway, und die Verbindung vom Telemetry-Gateway zu den Monitoring- und SIEM-Diensten der TI herstellen. Optional können Sie das Telemetry-Gateway auch an ein eigenes Observability-Backend anschließen, um Logs, Metriken und Traces einfach einsehen zu können.
Detaillierte Anleitungen finden Sie hier:
- Wie Sie Telemetrie des Resource Servers an die gematik schicken.md
- Wie Sie ein Observability-Backend an ZETA-Guard anschließen
Verwandte Dokumentation
- OpenTelemetry with Kubernetes
- OpenTelemetry Collector Chart
- OpenTelemetry – Collector – Configuration
5. Notification Service konfigurieren
- Kommt erst in Umsetzungsstufe 2
Abhängigkeiten / erforderliche Konfiguration
- APN-Konfiguration (Apple Push Notification)
- Firebase-Konfiguration (Android Push Notification)
6. Policy Decision Point konfigurieren
6.1 PDP Datenbank (PostgreSQL) installieren und konfigurieren
Keycloak benötigt eine PostgreSQL-Datenbank, die in der Regel über den CloudNativePG‑Operator bereitgestellt wird – idealerweise einmal clusterweit (z.B. im Namespace cnpg-system). Für größere Deploymentszenarien mit Multicluster ist der Vorgang ggf. abweichend.
Hinweis (Ownership/Conflicts): CloudNativePG installiert clusterweite Ressourcen (CRDs/Webhooks/ClusterRoles). Vermeiden Sie mehrere Helm‑Releases des Operators in verschiedenen Namespaces, da dies zu Ownership/Conflicts führt. Installieren Sie stattdessen genau einen Operator clusterweit.
Die Datenbank wird als Active-Passive eingesetzt. Durch den gut abgestimmten Einsatz eines verteilten 2nd level Datenbankcaches im PDP skaliert dies trotzdem gut.
6.2 Policy Engine (OPA) konfigurieren
Jede OPA-Instanz muss Policys vom PIP abfragen und Metriken für das Monitoring bereitstellen.
Zur Veranschaulichung dienen Deployment- und Service-Definitionen in folgendem Helm-Chart als Beispiel.
OPA kann horizontal skaliert werden. Die Anzahl der Replikate wird über den Helm Value opa.replicaCount (Standard: 1) gesteuert. Für die Simulation-Instanz gilt entsprechend opa.simulation.replicaCount (Standard: 1).
Beispiel:
zeta-guard:
opa:
replicaCount: 2
simulation:
replicaCount: 2
Verwandte Dokumentation
Abhängigkeiten / erforderliche Konfiguration
- PIP stellt Policy Bundles und Bundle Signer Zertifikate bereit
6.3 Authorization Server (Keycloak) konfigurieren
Keycloak muss mit seiner Datenbank und seinem OPA verbunden sein und von außerhalb des Clusters erreichbar sein. Die externe Erreichbarkeit wird über die Ingress-Konfiguration gesteuert (siehe Ingress-Controller und Ingress konfigurieren). Das Helm Chart erzeugt eine Ingress-Ressource für den Authorization Server, deren Verhalten über ingressEnabled, ingressClassName und ggf. openshiftIngress konfiguriert wird.
Die Installation erfolgt über den Helm-Chart. Zusätzlich zur Konfiguration im Helm Chart erfolgt ein großer Teil der Konfiguration zur Laufzeit des deployten Keycloak und wird mittels Terraform vorgenommen.
Der Authorization Server kann horizontal skaliert werden. Die Anzahl der Replikate wird über den Helm Value authserver.replicaCount (Standard: 1) gesteuert.
zeta-guard:
authserver:
replicaCount: 2
Ab 4 Knoten ist ein Tuning des Keycloak internen Infinispan Caches angeraten.
TLS-Konfiguration des Authorization Service
Der Authorization Service unterstützt mehrere Betriebstopologien für TLS, die über Helm Values gesteuert werden:
| Topologie | Beschreibung | Helm Values |
|---|---|---|
| Ingress TLS (Standard) | TLS wird am Ingress-Controller terminiert. Keycloak läuft intern ohne TLS. | Standard — keine zusätzlichen Values erforderlich |
| Pod-Level TLS via Secret | Keycloak terminiert TLS selbst. Zertifikat und Schlüssel werden aus einem Kubernetes Secret gemountet. | authserver.tls.enabled: true, authserver.tls.certSecretName: <secret> |
| Pod-Level TLS via HSM | Keycloak terminiert TLS selbst. Schlüssel und Zertifikat werden über den HSM-Proxy per gRPC bezogen. | authserver.hsm.enabled: true, authserver.hsm.tls.enabled: true |
Für die HSM-basierte TLS-Konfiguration sind zusätzlich der gRPC-Endpunkt des HSM-Proxy sowie die Key-ID zu konfigurieren:
zeta-guard:
authserver:
hsm:
enabled: true
endpoint: "hsm-proxy:50051"
tls:
enabled: true
keyId: "zeta-guard-keycloak-tls-es256-v1.p256"
Bei aktivierter TLS-Terminierung im Authorization Service ( authserver.hsm.tls.enabled oder authserver.tls.enabled) wird dieser auf Port 8443 (HTTPS) erreichbar.
HSM-basierte Token-Signierung
Neben der TLS-Konfiguration kann der Authorization Service auch JWT-Token ( Access Tokens, ID Tokens, Refresh Tokens) mit einem HSM-verwalteten Schlüssel signieren. Der private Schlüssel verlässt dabei niemals das HSM — die Signatur-Operation wird per gRPC an den HSM-Proxy delegiert.
Die Konfiguration erfolgt in zwei Schritten:
Schritt 1 — HSM und Token-Signierung in Helm aktivieren:
zeta-guard:
authserver:
hsm:
enabled: true
endpoint: "hsm-proxy:50051"
tokenSigning:
enabled: true
keyId: "zeta-guard-keycloak-token-es256-v1.p256"
Dies setzt die Umgebungsvariablen HSM_PROXY_ENDPOINT und HSM_PROXY_TOKEN_KEY_ID auf dem Authorization-Server-Pod.
Schritt 2 — KeyProvider via Terraform registrieren:
Nach dem Deployment wird der HSM KeyProvider über Terraform im Realm registriert. Dazu werden die folgenden Variablen in der Stage-spezifischen tfvars-Datei gesetzt:
# <stage>.tfvars
hsm_token_signing_enabled = true
hsm_token_signing_endpoint = "hsm-sim:50051"
hsm_token_signing_key_id = "zeta-guard-keycloak-token-es256-v1.p256"
Anschließend wird die Terraform-Konfiguration angewendet (siehe Quickstart – PDP konfigurieren für die vollständige Anleitung zur Backend-Initialisierung und Ausführung):
terraform -chdir=terraform/authserver apply \
-var-file=../../<values-dir>/<stage>.tfvars \
-var "keycloak_password=${TF_VAR_keycloak_password}" \
-auto-approve
Verifikation:
curl -sk https://<hostname>/auth/realms/zeta-guard/protocol/openid-connect/certs \
| jq '.keys[] | select(.use == "sig") | {kid, alg}'
Erwartetes Ergebnis: ein einzelner ES256-Signaturschlüssel vom HSM ( "alg": "ES256", "use": "sig"), keine RSA-Signaturschlüssel (RS256). Der HSM-Schlüssel ist am Algorithmus ES256 erkennbar. In der Keycloak Admin-Konsole ist der Provider unter Realm Settings → Keys → Providers als hsm-token-signing sichtbar.
| Terraform-Variable | Beschreibung | Standard |
|---|---|---|
hsm_token_signing_enabled | HSM-basierten ES256 KeyProvider registrieren | false |
hsm_token_signing_endpoint | gRPC-Endpunkt des HSM-Proxy | "" |
hsm_token_signing_key_id | Schlüssel-ID im HSM | "" |
hsm_token_signing_priority | Provider-Priorität (höher gewinnt) | "200" |
hsm_token_signing_remove_software_keys | Software-Signaturschlüssel nach HSM-Registrierung entfernen | true |
Abhängigkeiten / erforderliche Konfiguration
- Der externe Hostname muss konfiguriert werden:
- in Helm via
authserver.hostname=auth.example.com.internal - in Terraform via
keycloak_url = "https://zeta-dev.westeurope.cloudapp.azure.com/auth"
- in Helm via
- Terraform kann im Kubernetes-Modus (
use_kubernetes = true, Standard) oder im lokalen Modus (use_kubernetes = false) betrieben werden. Im lokalen Modus wird der Kubernetes-Provider nicht benötigt. Details siehe Quickstart – PDP konfigurieren. - Über die Terraform-Variable
audience_scope_name(Standard:"zero:audience") kann der Name des Audience-Scopes angepasst werden.
Admin-API absichern
Die Keycloak Admin REST API (/auth/admin/*) muss vor öffentlichem Zugriff geschützt werden. Das Helm Chart bietet eine integrierte Absicherung über einen separaten Admin-Hostnamen (authserver.adminHostname): Der PEP-Proxy blockiert /auth/admin auf dem Haupthostnamen mit 403, während ein dedizierter Admin-Ingress Terraform und CI/CD-Pipelines den Zugang über den Admin-Hostnamen ermöglicht.
Die Lösung ist ingress-controller-unabhängig und funktioniert mit F5 NIC, nginx-Ingress, OpenShift Routes und GKE Ingress.
Details und Konfigurationsbeispiele finden sich in der Helm-Chart-Referenz – Admin-API-Absicherung.
Datenbankverbindung und Benutzer-Credentials für die PDP Datenbank
Das Helm Chart unterstützt einen Datenbankmodus für Testsetups mit einer Postgres über ein Legacy Bitnami Helm Chart und einen produktivtauglichen Modus auf Basis des CloudNativePG‑Operators.
Für die Verwendung des Operators ist databaseMode: cloudnative als Helm‑Value zu setzen. Das Helm Chart erzeugt eine CNPG Cluster‑Ressource im Release‑Namespace und der Operator stellt die Datenbank bereit. Die Verbindungsparameter sind konfigurierbar:
zeta-guard:
databaseMode: cloudnative
cloudnativeDbUrl: "jdbc:postgresql://keycloak-db-rw:5432/keycloak"
cloudnativeDbSecretName: "keycloak-db-app"
cloudnativeDbSchema: "public"
Die Standardwerte verweisen auf den vom CloudNativePG-Operator erzeugten Service und das zugehörige Secret. Passen Sie diese an, wenn Sie eine abweichende Datenbankinstanz verwenden (z.B. bei eigenem CNPG-Cluster-Namen oder bei Nutzung eines externen PostgreSQL-Dienstes im CloudNativePG-Modus).
Es ist möglich, eine externe Datenbank für den PDP zu konfigurieren. Dazu ist einerseits databaseMode: external zu setzen. Anderseits werden untenstehende Helm Values eingerichtet, die entsprechend den Keycloak Umgebungsvariablen für diesen Zweck verwendet werden. Siehe dazu hier.
| Helm Value | Keycloak Entsprechung | Bemerkung |
|---|---|---|
authserverDb.kcDb | KC_DB | |
authserverDb.kcDbUrl | KC_DB_URL | |
authserverDb.kcDbSecretName | KC_DB_USERNAME | Hierbei ist im Helm Value der Name eines Secrets zu konfigurieren. Aus dem Secret wir das Feld username ausgelesen und dieses in die entsprechende Keycloak Umgebungsvariable geschrieben. |
authserverDb.kcDbSecretName | KC_DB_PASSWORD | Hierbei ist im Helm Value der Name eines Secrets zu konfigurieren. Aus dem Secret wir das Feld password ausgelesen und dieses in die entsprechende Keycloak Umgebungsvariable geschrieben. |
authserverDb.kcDbSchema | KC_DB_SCHEMA |
Verwandte Dokumentation
- Keycloak – Kubernetes
- Configuring Keycloak
- Keycloak – Configuring the database
- Keycloak – Tracking instance status with health checks
6.4 Provisioning Processor (Image-Vertrauenskette) konfigurieren
Der Provisioning Processor ist ein Init-Container, der beim Start der Pods von Authserver, PEP-Proxy, OPA und OPA-Simulation ausgeführt wird. Er lädt das Provisioning-Daten-Image aus der Registry und prüft dessen cosign-Signatur gegen die gematik-Zertifikatskette.
Für diese Signaturprüfung muss ein Kubernetes Secret mit dem Namen, der in imageTrustCertchainSecretRef konfiguriert ist, im Deployment-Namespace vorhanden sein. Das Secret muss den Key certchain.pem mit der PEM-kodierten X.509-Zertifikatskette (CA- und Zwischenzertifikate, kein Leaf-Zertifikat) enthalten:
kubectl create secret generic my-image-signer \
--from-file=certchain.pem=/path/to/gematik-certchain.pem \
--namespace NAMESPACE
zeta-guard:
imageTrustCertchainSecretRef: my-image-signer
Das Secret wird in allen vier Deployments als Volume image-trustchain unter /var/image-trustchain/certchain.pem eingebunden. Das Helm Chart bricht beim Rendern mit einem Fehler ab, wenn imageTrustCertchainSecretRef nicht gesetzt ist.
Die Zertifikatskette ist von der gematik zu beziehen. Für Testumgebungen stellt das Helm Chart unter templates/gematik-image-signer-test.yaml ein vorgefertigtes Secret mit Test-CA-Zertifikaten bereit (gematik-image-signer-test).
Wichtig: Das Test-Secret enthält Testzertifikate (GEM.KOMP-CA61 TEST-ONLY und GEM.RCA7 TEST-ONLY) und darf nicht in Produktivumgebungen verwendet werden.
Details zur Konfiguration und zur Spiegelung in eigene Registries finden sich in:
7. Policy Enforcement Point (nginx) konfigurieren
Zur Veranschaulichung der Installation und Konfiguration des HTTP-Proxys eignet sich die Deployment-Definition in diesem Helm-Chart.
Für die korrekte Funktion des PEP sind folgende Konfigurationswerte entscheidend:
- Issuer URL des Authorization Server
pepproxy.nginxConf.pepIssuer. Diese ergibt sich normalerweise aus dem öffentlichen Hostnamen des Authorization Server nach dem Musterhttps://<authserver_name>/auth/realms/zeta-guard - Öffentliche URL des PEP. Diese fließt in das Well-Known Discovery Dokument im Value
pepproxy.wellKnownBaseein nach folgendem Muster:https://<pep_name> - Konfiguration des Fachdienst Resource Server über den Helm Value
pepproxy.nginxConf.locations. Dieser wird mit nginx location Blöcken welcheproxy_passauf den Fachdienst Resource Server nutzen eingerichtet. Wichtig sind hierbei in den Locations folgende 2 Direktiven:pep on;damit sich der HTTP Proxy hier wie ein PEP verhältpep_require_aud https://<pep_name> <other_audiences_here>;zur Validierung der geforderten und mit der gematik abgestimmten Audiences (die gematik muss diese in zentrale Policys für den OPA integrieren).- Eventuelle Konfiguration für WebSockets findet hier mit nginx Standardmethoden statt.
- Für die Verwendung von ASL muss der Value
pepproxy.asl_enabledauftruegesetzt werden. Dazu ist Schlüsselmaterial erforderlich, welches über die gematik bezogen werden kann. Dieses muss im PEM-Format im Kubernetes-Secretasl-identityunter folgenden Keys abgelegt werden:signer-key: ECC-Private-Key auf Basis der NIST-Kurve P256signer-cert: Entsprechendes Signatur-Zertifikat, Profil C.FD.AUT, technische Rolleoid_zeta-guardissuer-cert: Zugehöriges KOMP-CA-Zertifikat- In einer VAU soll dafür zukünftig auch ein HSM genutzt werden können.
- Falls der PEP in der TI-Referenzumgebung (RU) betrieben werden soll, muss zusätzlich der Value
pepproxy.nginxConf.aslTestmode: truegesetzt werden.
Der PEP kann horizontal skaliert werden. Die Anzahl der Replikate wird über den Helm Value pepproxy.replicaCount (Standard: 1) gesteuert.
zeta-guard:
pepproxy:
replicaCount: 3
Hinweis: Bei horizontaler Skalierung des PEP ist eine „Sticky Session” zu beachten, da die ASL-Schlüssel nicht über PEP-Instanzen hinweg geteilt werden (siehe Deploymentszenarien).
8. Servie Mesh konfigurieren
Hier sei beschrieben, wie Istio im ambient mode installiert wird um mTLS für service-zu-service Kommunikation im Kubernetes Cluster für den ZETA Guard, zu installieren.
Es wird hier davon ausgegangen, dass das ZETA Guard Helm Chart bereits installiert ist.
0) falls noch nicht geschehen, istioctl auf dem Admin Rechner Installieren ( siehe diese Anweisungen )
1) installieren der Kubernetes Gateway API CRDs, falls nicht schon vorhanden - kubectl get crd gateways.gateway.networking.k8s.io &> /dev/null || kubectl apply --server-side -f https://github.com/kubernetes-sigs/gateway-api/releases/download/v1.4.0/experimental-install.yaml
2) installieren von Istio Using mit Ambient Profil - istioctl install --set profile=ambient --skip-confirmation
3) Einschalten des Ambient Mode für den Namespace des ZETA Guard (zeta-local in diesem Beispiel - kubectl label namespace zeta-local istio.io/dataplane-mode=ambient
Man kann nun über das Kommando istioctl ztunnel-config workloads verifizieren, dass die workloads korrekt eingerichtet sind. Das erkennt man daran, dass HBONE in der PROTOCOL Spalte angezeigt wird.
Beispielhaft sieht das dann wie folgt aus:
zeta-local authserver-75899b88f-rvzcr 10.244.1.26 zeta-local-worker None HBONE
zeta-local exauthsim-7bbdb8577d-4zbm5 10.244.1.14 zeta-local-worker None HBONE
zeta-local frontend-proxy-7d6fd97668-sdbbl 10.244.1.24 zeta-local-worker None HBONE
zeta-local grafana-7b4994695-d5m2h 10.244.1.30 zeta-local-worker None HBONE
zeta-local jaeger-5b7c68bd78-ckvzc 10.244.1.16 zeta-local-worker None HBONE
zeta-local keycloak-db-0 10.244.1.31 zeta-local-worker None HBONE
zeta-local llm-84df6b4845-cdbmc 10.244.1.29 zeta-local-worker None HBONE
zeta-local opa-5459844d9d-b8q2h 10.244.1.27 zeta-local-worker None HBONE
zeta-local opensearch-0 10.244.1.20 zeta-local-worker None HBONE
zeta-local pep-deployment-767b676cfd-k9hnb 10.244.1.13 zeta-local-worker None HBONE
zeta-local popp-mock-55bd588677-fjmjj 10.244.1.18 zeta-local-worker None HBONE
zeta-local product-reviews-64998d7fdb-xm5tg 10.244.1.11 zeta-local-worker None HBONE
zeta-local prometheus-766df54ff-nszqf 10.244.1.15 zeta-local-worker None HBONE
zeta-local telemetry-gateway-local-76f8b8b578-x4t7b 10.244.1.17 zeta-local-worker None HBONE
zeta-local test-monitoring-collector-local-7ff997447f-wjp5w 10.244.1.28 zeta-local-worker None HBONE
zeta-local testdriver-6f8dfcdb98-qlj26 10.244.1.25 zeta-local-worker None HBONE
zeta-local testfachdienst-5bd688cdc5-vt2cv 10.244.1.19 zeta-local-worker None HBONE
zeta-local tiger-proxy-bbf4ccbbf-w292g 10.244.1.23 zeta-local-worker None HBONE
zeta-local zeta-testenv-local-nginx-ingress-controller-867757f4d8-wv2db 10.244.1.12 zeta-local-worker None HBONE
zeta-local zeta-testenv-local-tiger-testsuite-79f555b6c8-mcn68 10.244.1.21 zeta-local-worker None HBONE
Querschnittliche Konzepte
- Wie Sie eine eigene OCI Registry verwenden
- Wie Sie Ressourcen für ZETA-Guard-Pods verwalten
- Helm-Chart-Referenz — ServiceAccounts, PodDisruptionBudgets, Security Contexts, Probes und weitere Values