ZETA Guard Deployment Szenarien
Das Deployment der ZETA-Komponenten kann in verschiedenen Kontexten geschehen. So können Test-Setups aus einzelnen Knoten bestehen, große Installationen können hin zu Active/Active oder Multi-Cluster setups gehen. In einer weiteren Dimension muss die jeweilige Ausgestaltung hinsichtlich der Nutzung eines Ingress, eines Service Meshes und der VAU und HSMs betrachtet werden.
Im Folgenden werden daher zuerst die beiden Dimensionen definiert, und dann in einer Tabelle die Einsatzmöglichkeiten und unterstützten Szenarien daraus entwickelt.
Dieses Dokument beschreibt, wie verschiedene Szenarien mit dem ZETA-Guard umgesetzt werden können. Die eigentliche Umsetzung und Ausgestaltung obliegt weiterhin den Betreibern der jeweiligen Fachdienste.
Inhaltsverzeichnis
[[TOC]]
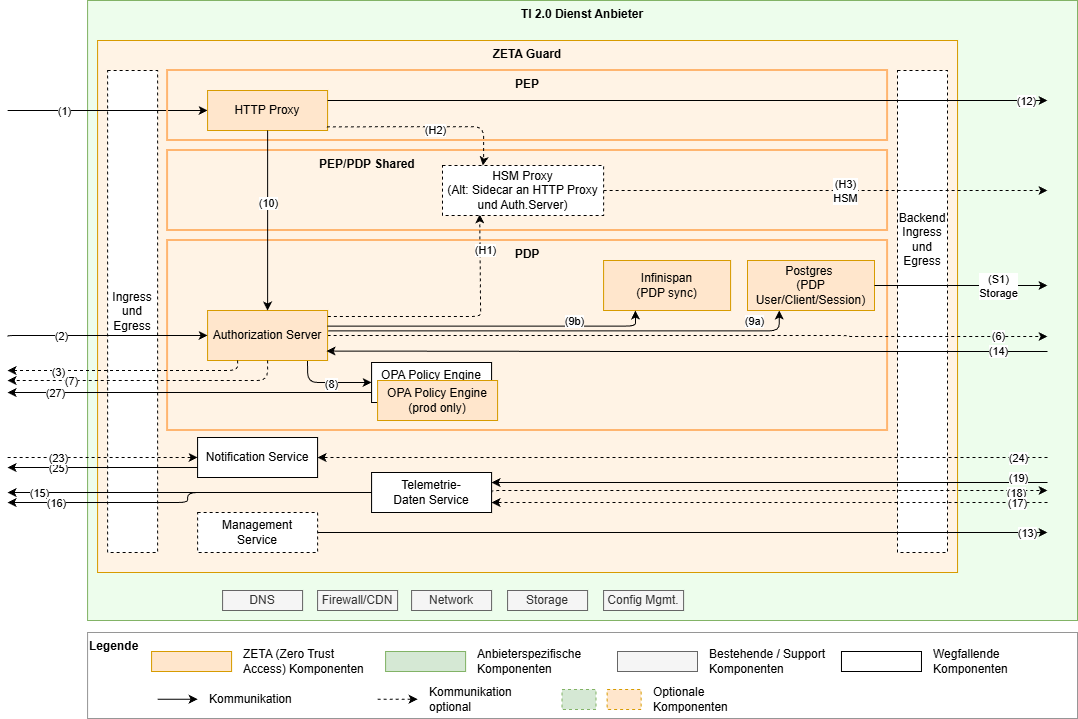
Logisches Deployment-Modell
Das folgende Diagramm zeigt die logischen Komponenten des ZETA-Guard und wie sie miteinander verbunden sind. Das Diagramm dient als Grundlage für die weitere Diskussion bezüglich Skalierung, Failover und anderen Aspekten.

In diesem Diagram sind im Vergleich zum reinen Architekturüberblick insbesondere die Datenbanken explizit aufgeführt, sowie die HSM-Anbindung detailliert worden. Die nicht unmittelbar dem ZETA-Guard zugehörigen Komponenten wurden weggelassen.
Zur Anbindung HSM siehe auch weiter unten.
Skalierung
In diesem Abschnitt beschreiben wir die Skalierungsszenarien und die Anforderungen an die jeweiligen Skalierungen.
| Skalierungs-Szenario | Setup | Andere NB | Kommentare |
|---|---|---|---|
| Test | Single node | <ul><li>TLS am HTTP Proxy terminiert</li></ul> | ohne Ingress |
| Klein | Dual node oder Triple node, single cluster | <ul><li>Failoverfähig</li><li>Canary-fähig</li></ul> | <ul><li>Minimal Produktionsfähig</li><li>Lastaussagen möglich</li></ul> |
| Mittel | 3+ nodes in mehreren Clustern in regionaler Nähe | <ul><li>Failoverfähig</li><li>Canary-fähig</li></ul> | <ul><li>z.B. ePA</li><li>Skalierungsaussage möglich</li></ul> |
| Groß | Multi-Cluster, Geo-Redundanz angestrebt <ul><li>postgres sync active/passive</li><li>Infinispan ist active/active, geringere Distanzen, ggf. Ausfallrisiko bewerten )</li></ul> 2+ nodes per cluster | <ul><li>Failoverfähig</li><li>Canary-fähig</li></ul> | <ul><li>z.B. eRezept, PoPP</li><li>Verfügbarkeit 99,9%+</li><li>Aussagen zu DB Zugriffslatenzen</li><li>Betriebsaspekte bei geo-Entfernung</li><li>Infinispan a/a → Mitigations<ul><li>Sharding</li><li>Ausfallrisiko bewerten</li><li>Sticky connections</li></ul></li></ul> |
Variabilitäten
In diesem Kapitel werden die Aspekte beschrieben, die von Betreibern in eigenem Ermessen – unter Einhaltung der Spezifikation – angepasst werden können.
Ingress und Egress
Der definierte Ingress bzw. Egress aus der ZETA Architektur kann durch die mitgelieferte Komponente umgesetzt werden, aber auch durch einen durch den Betreiber bereitgestellten Ingress bzw. Egress umgesetzt werden.
Die inhaltliche Variabilität ist dabei die Terminierung des TLS am Ingress vs. am PDP bzw. PEP.
Service-Mesh
Auch das Service-Mesh kann entweder durch die mitgelieferte Komponente umgesetzt werden, kann aber auch durch ein durch den Betreiber bereitgestelltes Service-Mesh umgesetzt werden.
VAU- und HSM-Nutzung
Die Nutzung der VAU bedeutet eine wesentliche Anpassung des Operationalen Modells, da hier der ZETA-Guard bzw. Komponenten des ZETA Guard in geschütztem Speicher laufen müssen. Insbesondere die ZETA-Guard Datenbank ist hier zu betrachten, siehe den nächsten Punkt.
Zusätzlich ist dann gefordert, dass die Instanz-Schlüssel des PEP und PDP aus einer HSM heraus zu nutzen sind.
Datenbank-Setup in der VAU
Aktuell sieht das Modell vor, die ZETA-Guard Datenbank innerhalb der VAU zu betreiben. Ein PoC ist in Arbeit, um eine für den Betrieb der Datenbank außerhalb der VAU notwendige anwendungsseitige Verschlüsselung umzusetzen.
| VAU-Szenario | Kommentare |
|---|---|
| Keine VAU benötigt | z.B. VSDM |
| VAU mit Datenbank in der VAU | PoPP, DiPag, … |
| VAU mit separater Datenbank | In Prüfung durch einen Proof-of-Concept |
ZETA-Guard und Datenbank-Skalierung
Aus technischer Sicht spricht nichts dagegen, die Datenbank und die eigentlichen ZETA-Guard-Instanzen unterschiedlich zu skalieren. Also z.B. zwei PEP/PDP-Teilinstanzen mit einem Datenbankknoten zu betreiben.
Grundsätzlich sind PEP wie PDP horizontal skalierbar, also in mehreren parallelen Containern betreibbar.
So spricht aus technischer Sicht nichts dagegen, horizontale Skalierung der PEP Instanzen (für den gleichen Resource-Endpunkt) an einem PDP zu nutzen.
Bei horizontaler Skalierung des PEP ist allerdings eine „Sticky Session“ zu beachten, da die ASL Schlüssel nicht über die PEP Instanzen hinweg ausgetauscht werden.
TODO: Spezifikationskonform?
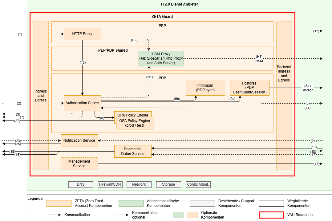
Einbindung in Infrastruktur und Anbindung des Fachdienstes
Die Zerotrust Architektur nimmt an, dass alle Akteure potenziell gefährlich sind und fordert daher – regelbasierte Prüfung aller Zugriffe. Der Fachdienst ist daher prinzipiell co-located zum ZETA-Guard und alle Zugriffe von diesem geschützt.
Ein Betreiber hat hier aber auch die Flexibilität, den Fachdienst z.B. in einem eigenen Kubernetes-Cluster zu betreiben. Auch zusätzliche Sicherheitsmaßnahmen sind denkbar.
Im folgenden Diagram sind zwei Optionen dargestellt, wobei die grau hinterlegten Komponenten optional sind.

Falls der Fachdienst in einer eigenen Infrastruktur separat vom ZETA-Guard betrieben wird, muss eine sichere Verbindung zwischen ZETA-Guard und Fachdienst aufgespannt werden. Dies kann mTLS oder ein abgesichertes Netz sein, und ist in die jeweiligen Sicherheitsbetrachtungen des Fachdienstes anhand dessen Sicherheitsanforderungen nachzuweisen.
Die Nutzung der Web Application Firewall (WAF) vor dem ZETA-Guard kann bei einem ASL Szenario nicht auf die Payload, d.h. die gekapselten Requests an den Fachdienst zugreifen. In einem ASL Szenario ist diese vordere WAF daher auf die Angriffe auf das ASL-Protokoll und den PDP beschränkt.
Weitere Annahmen
- Ein ZETA-Guard hat genau eine logische PEP- und eine logische PDP-Instanz
- D.h. ein ZETA-Guard pro Resource
- Mehrere physische Instanzen können zur Skalierung genutzt werden
- Ggf. kann in MS>4 ein Deployment-Szenario mit mehreren PEP/Resourcen zu einem PDP entwickelt werden
Beschreibung der Deployment-Szenarien
Test
Das Deployment-Szenario „Test“ fokussiert sich auf die Anbindung eines Clients an einen Fachdienst und lässt einige Punkte, die in einem produktiven Betrieb notwendig sind, weg, um den Aufwand und die Komplexität zu reduzieren.

Dieses Setup kann mithilfe einer lokalen Installation in einem „kind“ Kubernetes Setup aufgebaut werden. Dort ist auch noch der Proxy Test-Client enthalten, der es ermöglicht, einen fachlichen Ende-zu-Ende-Test von einem Nicht-ZETA Testclient, über den Proxy, über den ZETA-Guard, auf einem Fachdienst durchzuführen.
Die wesentlichen Punkte sind hier:
- Single Node setup im Kubernetes, sogar als lokale Installation auf einem Entwicklungsrechner
- Kein Ingress/Egress
- Keine OPA Policy Engine für den Testbetrieb
- Das TLS kann am PEP HTTP Proxy terminiert werden
- Die Datenbank wird im Container betrieben. Storage über kubernetes bereitgestellt.
- Andere optionale Komponente entfallen:
- Notification Service
- Management Service
- Telemetriedatenservice
Klein
Das Szenario „Klein“ betrachtet die Installation eines ZETA-Guards innerhalb eines (ggf. stretched) Kubernetes Clusters.
Die Komponenten werden grundsätzlich zweimal deployed und mit Affinity bzw. Anti-Affinity auf unterschiedliche Kubernetes Nodes verteilt, um eine Kongruenz der beiden Teil-Instanzen herzustellen, diese aber auf unterschiedlichen Nodes zu betreiben, um Verfügbarkeiten zu erhöhen.

Der Management-Service muss dabei nur einmal installiert werden, da nur ein Cluster betrieben wird.
Active-Active vs. Active-Passive
Grundsätzlich ist die Architektur des ZETA-Guard für einen Active-Active Betrieb ausgelegt. Die Komponenten PEP und PDP synchronisieren sich rein über die Infinispan- und Postgres Datenbanken. Das jeweils gewählte Datenbank-Setup muss das gewählte Setup unterstützen.
Die Infinispan und Postgres Datenbanken müssen in einem Cluster-Setup betrieben werden und sich innerhalb des Clusters synchronisieren (zum Thema Postgres Datenbank siehe auch weiter unten). Die Datenbanken können in einem Leader-Follower Setup genutzt werden, auch wenn der ZETA-Guard als Active-Active betrieben wird, solange beide PDP-Instanzen auf den Leader zugreifen können, auch wenn er in der anderen Teilinstanz liegt.
Zur Herstellung eines Quorums für den Datenbank-Failover wird empfohlen einen dritten ZETA-Guard, oder mindestens einen dritten Datenbankknoten, ggf. auch nur als Witness-Node einzusetzen.
Client-Failover
In einem Active-Active setup können die beiden ZETA-Guard Teilinstanzen jeweils einen eigenen Endpunkt im Internet haben, der unter dem gleichen DNS Eintrag erreichbar ist. Alternativ kann hier auch ein Anycast mit einer einzelnen IP-Adresse unter dem DNS-Eintrag genutzt werden. Dies liegt in der Verantwortung des jeweiligen Betreibers.
Der Client sucht sich einen der beiden Endpunkte (IP-Adresse) des ZETA-Guard aus und nutzt diese dann im Sinne einer Sticky Session. Dies dient der Aufrechterhaltung der ASL-Session, die an die jeweilige PEP-Instanz gebunden ist. Sollte die PEP-Instanz ausfallen bzw. ein sonstiger Failover auf die andere Instanz stattfinden, wird die ASL Session neu ausgehandelt. Diese „Stickyness“ ist bei Anycast- (oder anderen) Ansätzen zu beachten.
Falls eine ZETA-Instanz ausfällt, so nutzt der Client dann – bei mehreren Endpunkten im DNS - automatisch den (bzw. einen der) anderen Endpunkte und implementiert damit ein automatisches Failover (TODO: hier sind ggf. Connect-Timeouts abzustimmen).
Service-Mesh
Service-Mesh: Das Service-Mesh ist hier zu nutzen. Es sorgt dafür, dass sich die Komponenten innerhalb des Clusters authentifizieren können (via mTLS), sowie die Verschlüsselung des Datenverkehrs, insbesondere auf der Netzwerkstrecke zwischen den Kubernetes Nodes (Datenbank-Synchronisation)
Session-Invalidierung
Session-Invalidierung erfolgt über einen PDP, der sich darüber mit den anderen PDPen austauscht.
Mittel
Das Szenario „Mittel“ basiert auf dem Szenario „Klein“ und unterscheidet sich von diesem dahingehend, dass es mindestens drei Knoten annimmt, die auch in unterschiedlichen Clustern installiert sind. Diese sind in regionaler Nähe aufgesetzt.

Bei unterschiedlichen Clustern ist der Management-Service pro Cluster zu installieren.
Die Netzwerkverbindung zwischen den Clustern, die für die Synchronisation der Datenbanken verwendet wird, ist dabei zusätzlich zur mTLS-Authentifizierung und -Verschlüsselung abzusichern. Dies kann z.B. erfolgen über:
- Dediziertes Netzwerk zwischen den Standorten / Racks
- VPN-Netzwerk über öffentliche Netze
Die genaue Ausgestaltung, insbesondere auch im Hinblick auf Performance der Datenbanksynchronisation obliegt dem Anbieter und ist in den jeweiligen Konzepten des Fachdienstes nachzuweisen.
Offene Punkte
- Ausgestaltung der Etablierung des Vertrauensraums zwischen den Service-Meshes der verschiedenen Cluster, sodass die Synchronisation der Datenbank etabliert werden kann.
Groß
Das Szenario „Groß“ unterscheidet sich vom Szenario „Mittel“ dadurch, dass die ZETA-Guard Instanzen mit Geo-Redundanz aufgesetzt sind.
Bei Geo-Redundanz ist zu prüfen, wieweit die Datenbank-Synchronisation performant genug umgesetzt werden kann. Hierbei wurden in anderen Szenarien bereits Entfernungen von über 100km für eine synchrone Replikation der Postgres Datenbank erreicht.
Grundsätzlich kann hier auch ein Active-Passive Setup genutzt werden, mit einem Set von Regionalen ZETA-Guard Instanzen im Sinne des Szenarios „Mittel“ und einer asynchronen Replikation in ein Geo-redundantes Fallback-Rechenzentrum. Ein Schwenk in das Geo-Redundante Rechenzentrum müsste dann über DNS-Schwenk direkt oder indirekt über CDN-Netzwerke umgesetzt werden.
Offene Punkte
- Eine Bewertung, was potenziell verlorene Updates bei einem Schwenk in diesem Szenario für Auswirkungen auf die ZETA-Guard Funktionalität haben, ist noch zu prüfen.
Sonderthemen
VAU-Betrieb
Es werden aktuell zwei typische VAU-Typen unterschieden. Die eine Technologie nutzt Kubernetes als umgebende Technologie und lässt einzelne Prozesse innerhalb einer Trusted Computing Zone des Prozessors laufen. Ein Beispiel davon ist Intels SGX. Die andere Technologie etabliert eine komplette Art von virtueller Maschine (VM) innerhalb von einer Trusted Computing Zone. Ein Beispiel ist AMDs Secure Encrypted Virtualization (SEV) or Intels Trusted Domain Extensions (TDX).
TODO: weitere Ausarbeitung
VM-Type VAUs

Prozess-Type VAUs

Datenbank-Betrieb
Der Datenbankbetrieb kann flexibel gestaltet werden.
Grundsätzlich wird in Test- und kleinen Setups ohne VAU von einer Datenbank im Container innerhalb des ZETA Guards ausgegangen.
In größeren Setups bzw. in einer VAU ist das Zielbild, die Datenbank außerhalb des Containers als Dienst zu nutzen und die Daten anwendungsseitig zu verschlüsseln.
Ohne VAU, Datenbank im Container

- Storage encryption innerhalb des Containers
- Encryption keys als kubernetes secrets
Mit VAU, Datenbank in der VAU

- Storage encryption innerhalb des Containers
- Encryption keys als KMS-verwaltete secrets (storage encryption is nur effizient genug bei symmetrischer Verschlüsselung, da muss/kann der Schlüssel im Prozess als vorhanden sein und kann sowieso nicht in ein HSM ausgelagert werden)
Mit VAU, Datenbank außerhalb der VAU
Hinweise:
- Zielzustand für das Deployment
- Umsetzung abhängig von weiterer Untersuchung der Umsetzbarkeit

- Anwendungsspezifische Verschlüsselung im PDP Auth Server Prozess; damit Möglichkeit, die Datenbank außerhalb der VAU zu betreiben
- Storage-Verschlüsselung für die Postgres Daten?
Datenbank-Skalierung
Die Postgres Datenbank wird grundsätzlich im leader-follower Setup betrieben. D.h. es gibt eine Instanz, auf der alle Schreibzugriffe passieren, die dann auf die anderen Instanzen per Replikation verteilt werden. Alle Instanzen können zum Lesen verwendet werden.
Grundsätzlich können für die Skalierung der Datenbank die notwendigen zusätzlichen Komponenten und Pattern genutzt werden:
- HAProxy / PgPool-II als Load Balancer für Zugriffe auf die Datenbank
- Patroni oder analoge Lösungen zur Überwachung der Datenbank-Instanzen (eine ungerade Anzahl an Instanzen ist zu bevorzugen, um Quorum zu ermöglichen)
- Streaming und/oder WAL Replication
Die genaue Umsetzung und die Sicherstellung der Skalierung, Performance und Ausfallsicherheit obliegt dem Betreiber.
HSM-Anbindung
Für die Nutzung von Instanz-Keys in einem VAU-basierten Setup wird nach Spezifikation verlangt, dass diese Keys in einem HSM residieren, und dieses nicht verlassen dürfen.
Da die Container Images für die Komponenten des ZETA-Guard signiert sind, können keine anbieterspezifischen Bibliotheken oder Schnittstellen für die Nutzung einer HSM eingebunden werden. Es ist daher auf Standard-APIs zurückzugreifen, die mehrere HSM-Hersteller unterstützen.
In der Untersuchung wurden unter anderem
- PKCS11
- openssl-basierte APIs
- Custom ZETA-HSM-API
betrachtet. Am Ende wurde aufgrund der jeweiligen Eigenschaften vorerst entschieden, ein Custom ZETA-HSM-API Protokoll zu entwerfen. Hierbei soll auf die Erfahrungen mit der API der Custom Firmware aus dem ePA Umfeld zurückgegriffen werden.
Als eigener Service

- Draft: Authentifizierung des HTTP Proxy und des Authorization Servers durch Einbringen der Hardware-Attestierungsinformationen in das HSM, wo es durch den HSM Proxy geprüft werden kann.
- Authentifizierung des HSM Proxy am HSM durch Einbringen der Hardware-Attestierungsinformationen des HSM Proxy Containers in das HSM
Als Sidecar
Der Vorteil des Aufsetzens als Sidecar-Container innerhalb des Kubernetes Pods einmal des HTTP Proxy und auch des Authorization Servers ist die schnelle Anbindung zwischen den Containern innerhalb eines Pods. Ein Nachteil ist, dass mehrere Container aufzusetzen mit entsprechenden Infrastrukturanforderungen sind.

- TODO Draft: Authentifizierung des HTTP Proxy und des Authorization Servers durch Einbringen der Hardware-Attestierungsinformationen in das HSM, wo es durch den HSM Proxy geprüft werden kann.
- Authentifizierung des HSM Proxy am HSM durch Einbringen der Hardware-Attestierungsinformationen des HSM Proxy Containers in das HSM
Als HSM-Firmware

- Authentifizierung des HSM Proxy am HSM durch Einbringen der Hardware-Attestierungsinformationen des HSM Proxy Containers in das HSM
Hardware-Aktualisierung, Skalierung
Für die Ausfallsicherheit sollten mehrere HSMs parallel bereitgestellt werden können, die auch dieselben Schlüssel enthalten. Dazu müssen Schlüssel zwischen HSMs ausgetauscht werden können.
Ebenso müssen für Hardware-Aktualisierungen Schlüssel zwischen HSMs ausgetauscht werden.
Für diese Szenarien existieren HSM-spezifische Prozeduren, um dies sicher durchführen zu können. Diese liegen in der Verantwortung der Betreiber.
Offene Punkte:
- Genaues Verfahren der Authentifizierung der HTTP Proxy und Authentication Server am HSM Proxy
- Load Balancing zwischen HTTP Proxy / Authorization Server und HSM Proxy / HSM?